CASE STUDY
Weverse: 為非同步互動打造的粉絲體驗
透過增加貼文互動並精簡資訊,提升粉絲交流平台的回訪率
Industry
社交娛樂
Service
社群平台 2C
Team Setup
獨立作業
Role
研究+介面設計
Year
2024
Overview
About Weverse
Weverse是一個全球粉絲與藝人間的交流平台,致力於透過評論、直播、影音等資訊內容增進藝人與粉絲之間的「連結與溝通」。目前平台使用者以韓國、美國、日本、台灣為主,每月活躍用戶約10M+。
Problem
調查台灣用戶的瀏覽習慣時,發現用戶回訪頻率低、使用時長短,且很少參與平台互動,反而平均花2-4倍的時間再其他追星資源上。
Goal
尋找造成低使用率的痛點,打造粉絲願意花時間瀏覽的環境。
UX 指標:回訪意願評分、互動意願評分
What I Built
新增圖片的互動TMI,以第一線的互動感吸引用戶到平台體驗。
根據粉絲瀏覽習慣簡化資訊,提供更專注、容易吸收的內容。
Impact
互動意願提升+13%,新互動TMI功能有80%受測者表示會想持續使用
Research
User Research : 用戶怎麼瀏覽? 平台對他們的價值是甚麼? 遇到哪些挫折?
研究目的
了解使用者的使用行為以及需求與痛點,並且針對UX指標先進行前測。
研究方法
由於沒有及時徵招到訪談對象,以及希望了解更大範圍的現狀,所以我採用線上的問卷調查。並且為了還原真實的操作流程、避免言行不符,我另外請問卷受測者同時進行了原版Weverse的點擊測試,並觀察其流量桑基圖。以下是執行細節:
參考來源:WISE App數據分析網<2023最有影響力的飯圈溝通app>用戶年齡性別分布
投放對象:針對 15-30 歲女性以立意抽樣方式取得填答
投放地點:Dcard追星板,大學FB社團,問卷填答社團
測驗數量:共回收有效問卷與測試 12 份

針對需求與痛點:線上問卷調查
工具: Google Form + Google Sheet
問卷大綱:
- 整體與各功能模組使用頻率、時長與回訪意願
- 影響互動意願的因素和相關經驗
- 其他追星活動調查
- 與藝人/粉絲的連結和認同
針對使用行為:探索性點擊分析
工具: Figma + Maze(線上點擊測試工具)
事前準備: 30 頁的高擬真原App互動原型,並串接到Maze,以取得頁面停留時長、流量與點擊位置
測試任務: 依照平日瀏覽習慣操作畫面(非藝人回歸期或任何特殊活動)

研究結果與問題發現
01 用戶圖像:基本資訊
年齡性別:18-25歲女性
App使用頻率:<3 次/週
App使用時長:0-10分鐘/次
線上追星總時長:31-60分鐘/天

02 用戶圖像:行為特徵
根據問卷和行為分析,可以將用戶的瀏覽情境細分為三種類型,其中受測者又以「日常性瀏覽」最普遍:
與藝人不同時上線,是為了定期更新藝人日常、打發時間而打開App
以掃視圖像、點讚為主,不太留言或發文
瀏覽路徑固定,只和藝人相關內容互動
83%的受測者除了weverse,還會到其他平台瀏覽相似的資訊


03 對平台的期待
接觸有活人感的藝人-時效與共鳴程度:關心藝人的日常瑣事或反應,希望能及時參與並且理解跟上內容。
粉絲藝人有趣的互動內容:「內容的有趣程度」被問卷顯示影響用戶互動意願的最顯著因素。逛Weverse是用戶打發時間的方式,他們希望獲得有吸引力的內容,從而提升互動動機。

04 痛點:追資訊的行為成本高但滿足感低
更新資訊時常有大量的內容要catch up,但過程中經常遇到以下情況,導致無法享受瀏覽過程:
內容重複相似,降低興趣
藝人留言零散,較難閱讀
翻譯不易理解,挫折感高
這些都指向weverse在話題內容本身、內容理解和閱讀性上,都有改善空間。

HMW & Principle
How Might We?
如何幫助非即時瀏覽的用戶,
獲得 更豐富的內容 & 快速有效的理解,以達到更親近、有趣的日常交流?
Design Principle & Consideration
能夠融合進用戶使用習慣,符合快速瀏覽和相近的瀏覽路線。
盡量維持平台Visual Identity的一致性。
考慮其他平台的競爭,希望有「需要在weverse」上的特殊性。
Develop
發想方向

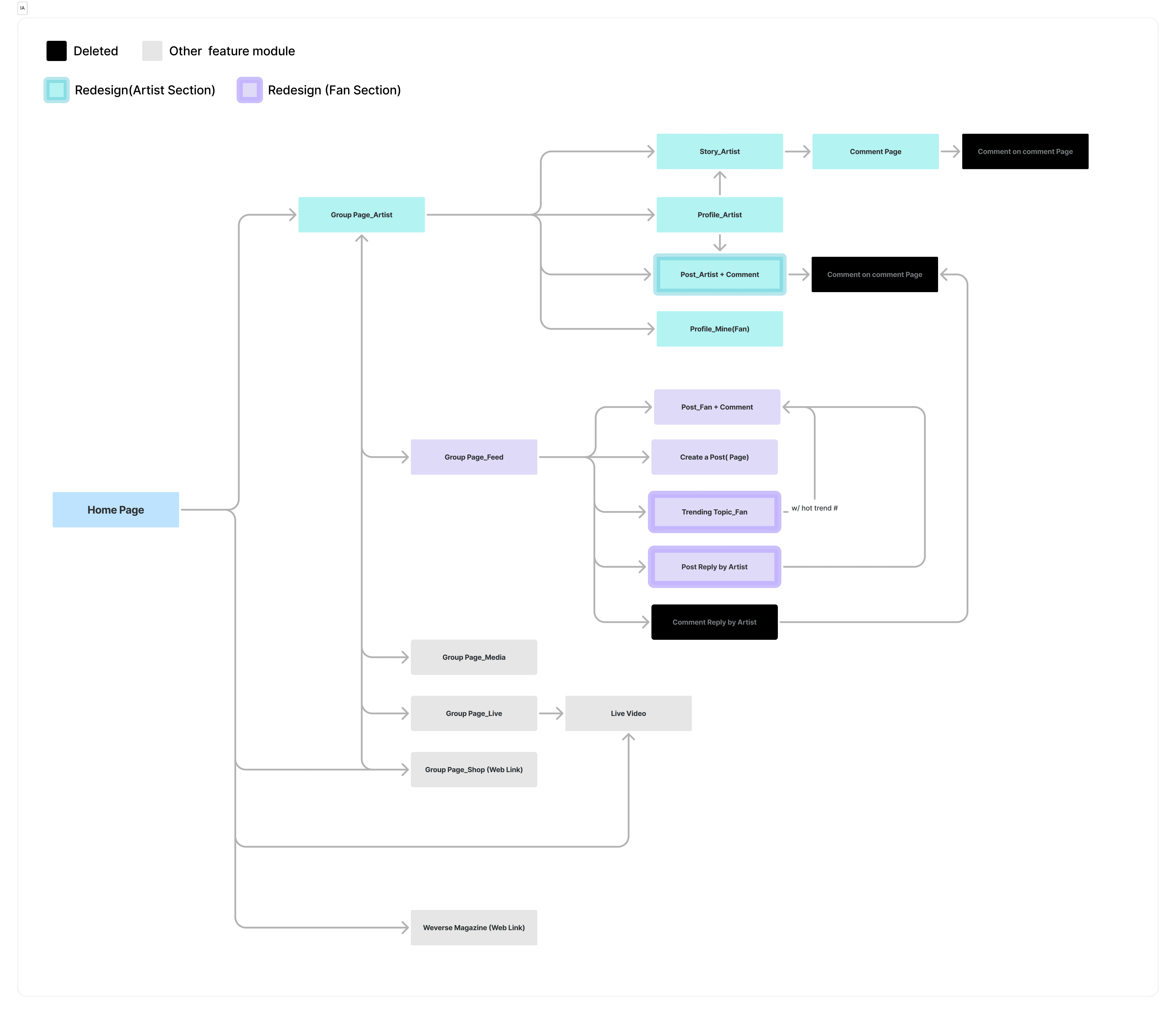
在這一階段的發想,我希望盡量以最小的變動達到最大的效益,因此基本上是建立於原先的資訊架構和畫面進行嘗試。在發想的點子中我根據影響層面(如使用頻率與學習成本)、技術門檻篩選出了幾個方向,並且以Storyboard, Wireframe 和 Sitemap梳理其體驗和資訊。


Minimum Viable Products
評估過後,我從三個發想方向中各自選出了一項提案,並且製作了簡易模型以方便測試。
提案A : 粉絲間流行的主題 - Hashtag主題
目的 : 塑造內容話題性

提案B 對話式的藝人回覆 - 留言區UI優化
目的:提升資訊易讀性

提案C 可互動的圖片註解-TMI sticker
目的:不同步也有參與感

A/B Testing & Refine
我針對提案們同樣以問卷調查了與前測相同的UX指標,以及對新功能的態度:
用戶對粉絲貼文的互動意願
用戶對藝人貼文的互動意願
用戶對各區模組的回訪意願
新功能的易用性與回訪意願
*由於樣本數過小(合計 24 份),採用Mann-Whitney U test檢測前後差異。
測試結果
總結來說,用戶對藝人相關內容的回訪和互動意願皆有提升,但是對粉絲相關內容則仍然不感興趣。

因此後續進行了以下調整:
#Hashtag 提案刪減,將粉絲相關內容比例降低。
TMI sticker 的操作改為在貼文頁,不再需要點進圖片。
互動方式也改為跟IG註解相似的「長按」,以減少新功能的學習成本,更容易上手。
Design Highlight

Reflections
回顧專案過程時,有幾點是我認為可以改進/更深入的:
1. 問卷設計-確保可檢查顯著性、更多質性提問
我在發放問卷時數量抓的不夠多,導致A/B Testing時無法以顯著性水準5%和檢定力95%測出足夠的差異,只好改用其他方法檢測。應該要提早規劃後續檢測的細節,幫助制定要蒐集的數據數量;另外這次問卷中質性與量性的題目數約為1:9,但在專案性質偏向重新發想的情況下,似乎不太夠挖掘用戶更深的想法。如果可以增加訪談或focus group的環節應該可以有更多精彩的發現。
2. 對粉絲內容的態度
大部分用戶雖然不會在平台上觀看粉絲貼文,但是大多有使用其他App來獲取相關追星資訊或同溫層取暖。是甚麼讓其他平台的粉絲內容更吸引人? Weverse在定位上是否能做出有效的區隔? 如果考慮到這一層,應該可以做出不一樣的設計。另外,依據我的觀察,即使粉絲貼文瀏覽率低已經是事實,weverse似乎還是堅持為它保留大量的空間並放在最容易觸及的位置,推測可能是出於內部商業考量? 也是考慮到這點,一開始才沒有直接把這區砍掉。








